購物須知
結帳櫃檯
手動下單
訂單查詢
站内搜索
軟體破解
下載目錄
問題反映
常見問題
加入最愛
xyz軟體王
xyz軟體王
xyz軟體王
您現在的位置:
網站首頁
>> 程式軟體光碟 >>
程式設計
>> 碟片詳情
資料庫開發、支援、轉換工具 英文正式版 ModelRight Professional v3.0.0.59-iNViSiBLE
碟片編號:
CB11583
碟片數量:
1片
銷售價格:
200
瀏覽次數:
14747
【
轉載TXT文檔
】
您可能感興趣
您可能也喜歡:
CB43259--Red Gate SmartAssembly 8.4.3.6747 (NET代碼保護加密軟體) 英文破解版
CB43287--Devart dbForge Data Pump for SQL Server 2025.3.107 資料庫資料遷移和導入軟體 英文破解版
DVDP5038--Windows Server 2025 CSP 伺服器作業系統軟體 繁體中文版(DVD9一片裝 此片售價200元)
CB43286--Devart dbForge Data Generator for SQL Server 2025.3.107 (SQL Server資料庫軟體) 英文破解版
CB43240--Benthic Software GoldSqall 2.4.240 x64 x86 (SQL查詢、編輯和導出軟體) 英文破解版
碟片介紹
軟體簡介:
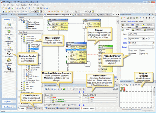
資料庫開發、支援、轉換工具 英文正式版 ModelRight Professional v3.0.0.59-iNViSiBLE
官方網址:http://www.modelright.com/
軟體簡介:ModelRight是一款資料庫開發、支援、轉換工具。
購物清單
※您必須購物滿500元
sitemap
xyz
xyz
xyz
xyz
xyz
xyz
xyz
xyz
xyz
xyz
xyz
xyz
xyz
xyz